| Version 4 (modified by , 10 years ago) ( diff ) |
|---|
BluePrint: Framework for Dashboards
Table of Contents
Introduction
tbw
Stakeholders
tbw
User Stories
tbw
Requirements
Functional
tbw
Non-functional
tbw
Interoperability
tbw
Standards
tbw
System Constraints
tbw
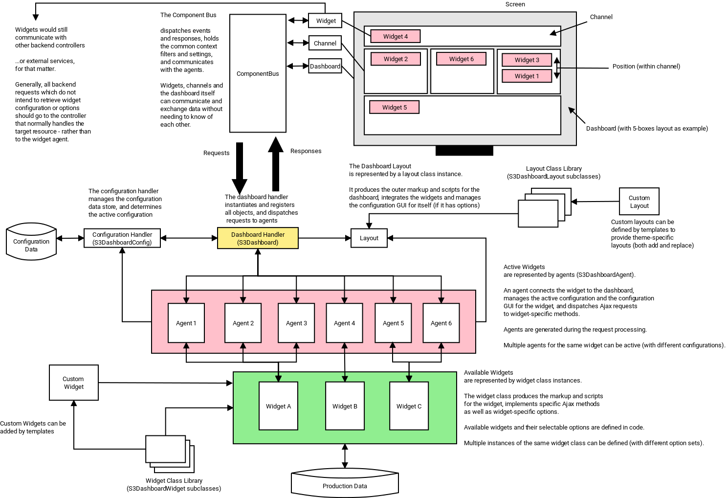
Framework Architecture
Overview of the tentative framework architecture:
Current Implementation
- S3Dashboard (modules/s3/s3dashboard.py)
Future Extensions
tbw
Outstanding Questions
tbw
References
tbw
Attachments (1)
- dashboard_architecture.png (163.0 KB ) - added by 10 years ago.
Download all attachments as: .zip
Note:
See TracWiki
for help on using the wiki.


